Protocol buffers are Google’s language-neutral, platform-neutral, extensible mechanism for serializing structured data – think XML, but smaller, faster, and simpler. You define how you want your data to be structured once, then you can use special generated source code to easily write and read your structured data to and from a variety of data streams and using a variety of languages.
More info: Protocol Buffers
(We are not affiliated with Google in any way)
The Protocol Buffers format is binary. You cannot open a data file with a text editor as you would do with a JSON or XML file. This is where Mouse Melon comes into play.
Mouse Melon is a software application (GUI) for viewing and editing binary data stored in the Protocol Buffers wire format.
The program needs your .proto files to know the exact file format.
You can also use it as a documentation viewer and as code generator. Browse through your defined messages and gRPC methods and read your comments. Generate code for the programming language you're using by simply selecting the output directory and pressing a button.
Mouse Melon comes as a free version and a paid version. The only limitation of the free version is that you cannot use it to save/export Protocol Buffers data. Viewing documentation, generating code and viewing Protocol Buffers data files is fully functional.











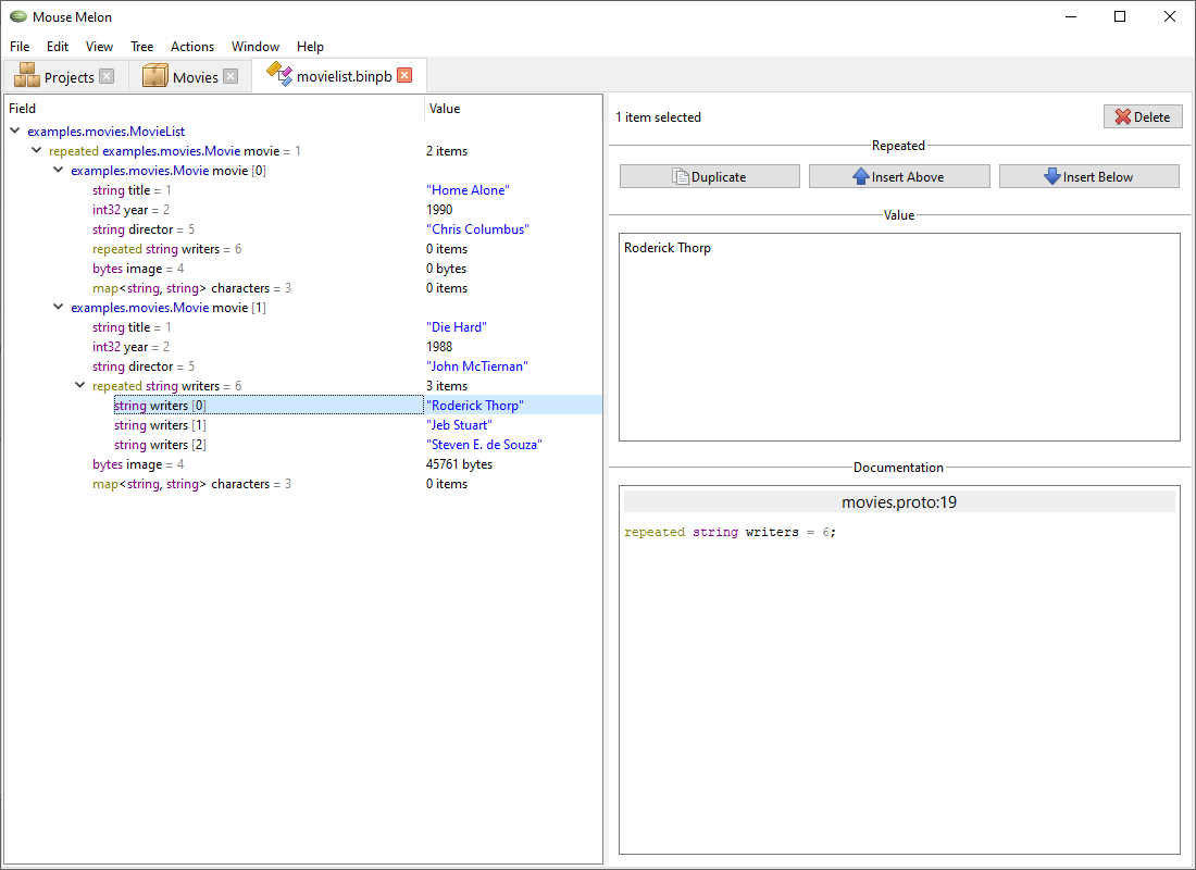
Mouse Melon provides an easy to use and fool proof user interface for viewing and editing Protocol Buffers data in wire format. Files can be opened and edited.
When editing Protocol Buffers data, the message definition and the comments in the .proto file will
be displayed right next to the data. Your documentation is there when you need it.
You can also easily browse throught all your defined messages, enums and gRPC methods.
Generate code for use in the application you're developing with just a few clicks. You can use one of the built-in languages (C++, C#, Java, Kotlin, Objective-C, PHP, Python, Ruby and Rust) or use an other language by using plugins.
The code generator uses protoc to do the actual work. In Mouse Melon you can
see the input and output of the process.
Mouse Melon works on all major desktop platforms:
Don't hesitate to tell us about features you want to see. Especially small requests have a high chance of being fulfilled.
Also interesting: protodoc.io - Documentation of GitHub projects that use Protocol Buffers